IndiGo is Rahul Bhatia’s
Also in today’s edition: Meta’s market chills; OpenSea hacked; Luxury cars are burning in the Atlantic; Future of work is…you know it
Good morning! Playboy’s bunny hop from a stodgy, controversy-ridden empire to a tech company has begun. What started under founder Hugh Hefner as a magazine famous for its nudes and longform interviews is now embracing creators, NFTs, and inclusivity in a bid to stay relevant. So much so that former adult film star Mia Khalifa is contemplating a gradual transition from OnlyFans to Playboy’s adult content subscription service, Centerfold.
Rapper Kanye West, expects you to pay $200 to listen to his new album, Donda 2. In addition, "your lean, clean, flying machine" is experiencing some turbulence. Tune in to learn more about this on The Signal Daily!
The Market Signal*
Stocks: The escalating geopolitical tensions between Russia and Ukraine is likely to loom large this week too in the markets, particularly with US president Joe Biden’s comment about Russia’s likely invasion of Ukraine.
Meta Is Sinking Market Value Amid Ageing Concerns
We told you about Meta’s growing adulting problems, and its curiously-timed pivot to the metaverse. Now that has started showing in its market value. Since September 2021, the company has had nearly $513 billion wiped off its market value.
The end result? Meta or Facebook is no longer the sixth-largest company in the world. It’s Tesla. Meta has even dropped out of the top 10. It is at number 11, behind Tencent.
Unprecedented: Meta’s stocks have slumped 45% from a September 2021 peak, according to Bloomberg. Its wipeout, the report adds, is unrivalled among its big tech peers. Apple’s ad-tracking changes are a clear factor. And now Google is also joining the privacy bandwagon on Android. Plus, its disastrous earnings report coming amid a continuing tech sell-off hasn’t helped Meta.
What more? Facebook has been largely unprepared for the next big thing in social media, which also means it has lost out on younger Gen Z users who are gravitating towards TikTok. But the worrying part is, it's not just users.
Let Your ETH And BTC Earn Your Daily Bread
Did you know that Bitcoin crossed an all-time high of $68,000? That's right. On the flip side, its price currently stands at around $38,000.
If you're HODLing $BTC believing it'll touch its peak again, the real question is—what do you do with your holdings meanwhile? What if we told you that you could get up to 7.05% returns on your $BTC holdings?
Pillow not just makes it a breeze for you to HODL $ETH and/or $BTC with a cushion of up to 7.05% returns but also makes your wallet experience a breeze with a 2-step wallet transfer. There's more.
You can also buy stable coins with INR and start earning yield in just a few minutes.
You know what to do. Here’s your exclusive invite-code (sorry, Pillow’s invite-only): “SGNL18”.
(Disclaimer: This is not investment advice. Cryptocurrencies regulation is underway in India. Please read all details carefully and do your own due diligence before making an investment decision.)
IndiGo’s Wingman Quits
On February 4, 2022, IndiGo made a profit for the first time in two years and IndiGo co-founder Rahul Bhatia took over as Managing Director. This weekend brought with it some newfound worry. Rakesh Gangwal, the US-based IndiGo co-founder, decided to exit from the board and dilute his stake over the next five years. This potentially signals the end of the Gangwal-Bhatia public dispute. For now.
The Indigo rabbit hole: If you want to circle back to the origin story, we have some stories by ET Prime’s Tarun Shukla, like this 2015 article on how Gangwal made IndiGo a success story. Also, IndiGo's big two fighting for control with a consultant in the picture, Rahul vs. Rakesh: the legal battle, Gangwal sending IndiGo on the path to uncertainty, and the low-down on the discord.
Gimme more: Storm Eunice was a source of entertainment for viewers over the weekend. As pilots struggled to land their aircraft at London's Heathrow Airport, live streamers decided to tune in.
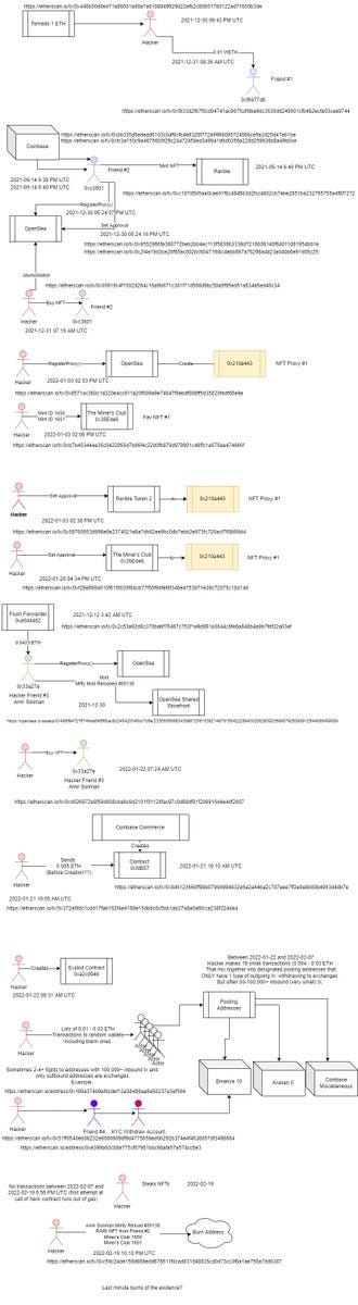
OpenSea Swims in Troubled Waters
The world’s largest NFT marketplace is a phishing victim. At least 32 users on OpenSea lost their NFTs, which included valuable collections such as Bored Ape Yacht Club, Coolman’s Universe, Azuki, Doodle, and Cool Cats. The hacker, who made 578 ETH or $1.7 million from selling these stolen NFTs, is suspected to be a wallet holder named Amir Soliman.


Genesis: The attack coincided with OpenSea’s upgrade of its smart contracts. Smart contracts are computer codes that prove the provenance of an asset.
Given its history of ineffective protocols—80% of its listings are fraudulent—OpenSea’s upgrade was supposed to curb inactive NFT listings that attract theft and plagiarism. The hacker took advantage of the scheduled migration by emailing wallet holders a fake upgrade link. Wallet holders who clicked on it had their NFTs stolen.
The Signal
Web3 hoopla doesn’t acknowledge that wallets—which store crypto and related digital assets—are relatively unsecure. And as Dan Guido of cybersecurity consulting firm Trail of Bits tweeted, “there’s very little the platforms can do about it.”
OpenSea members are being asked to revoke all permissions from their wallets. But wallet security aside, NFTs are increasingly under the scanner for attracting scamsters. Projects such as Blockverse, Balloonsville, Baller Ape Club, and Mercenary have ‘rug pulled’ or made off with millions of investor dollars after pumping up the value of their NFTs only to abandon them. Even Cameron Hejazi, the CEO of NFT platform Cent, conceded that NFT trading is “just money chasing money”.
No wonder The Wall Street Journal’s Christopher Mims deemed all things Web3 a “multilevel marketing scheme”, and Salesforce employees are protesting their company’s NFT push.
Luxury Cars Turn to Barbecue At Sea
Speaking of troubled waters, we have some sad news for the rich.
A cargo ship carrying about 4,000 VG Group cars to US dealers, including 1,000 Porsches, Audis and Bentleys, is on fire and adrift off the coast near the Azores, in Portugal. The 22 crew members aboard the Felicity Ace were safe.
Hot wheels: Reports claim that the lithium-ion batteries, typically used in electric vehicles, caught fire. There is no evidence if the batteries sparked the fire. The shipping company says the investigation could take months. Firefighting boats are now rushing towards the cargo ship.
Ambitious goals: These are cruel times for Volkswagen. It's currently dealing with a chip shortage that could ease up only by the end of this year. This, while it plans to take on Tesla.
Go To Office To Socialise
You’ve probably read this sentence before. But here we go again! Remote work may very well be here to stay. Permanently.
Prithwiraj Choudhury, a Harvard Business School professor, predicts that the office may be extinct for good within the next decade. GenZ probably nods in agreement. He warns that companies that don't get on the remote-working bandwagon, stand to lose out on talent.
New era: While Choudhury isn't a fan of a four-day work week, Belgium is. Workers who choose the new regime will work for 10 hours a day instead of eight. They also have the right to disconnect. Those work emails or calls after work hours can officially wait.
Change in work: For many technology companies in Silicon Valley, Tuesdays to Thursdays are when they log in to work and collaborate with teammates. Mondays and Fridays are dedicated to working from home. With tech cos adopting this model, it may just trickle down elsewhere.
FYI
Fresh moolah: IPO-bound Pine Labs raised $150 million in a round led by Alpha Wave Global at a valuation of over $5 billion. FirstCry, the online baby care e-commerce company is prepping for an IPO in 2022.
Locking horns again: Reliance and Amazon will go head to head for the media rights of the Indian Premier League. Others in the fray include Disney (Star India) and Sony.
Wiped out: A new fee policy by regulators erased $26 billion off Chinese food delivery company Meituan’s market value, sparking a fresh tech selloff.
Royalty not spared: The 95-year old Queen Elizabeth II has tested positive for Covid-19 and is experiencing “mild cold-like symptoms.” Justin Bieber postpones concert as he too tests positive for the virus.
Local boost: India has received proposals with $20.5 billion from five companies to manufacture semiconductor and display fabs locally.
Strings attached: The European Union is open to cryptocurrencies such as Bitcoin or a digital euro, but with regulations to prevent misuse or fraud.
Save the date: LIC is set to launch its $8 billion IPO on March 11, reports Reuters.
FWIW
Mystery solved? Using machine learning, two teams of Swiss and French computer scientists might have just unearthed the origins of the QAnon conspiratorial movement. According to the scientists, Paul Furber, a South African software developer, was the first to post the conspiracy theories.
Seawater rice: A northern district in China, Jinghai managed to produce 100 hectares of rice. This was a unique feat since a significant half of Jinghai’s land is made up of salty and alkaline soil. That usually means crops don't survive. So Chinese scientists came up with a unique solution: salt-tolerant rice strains.
Sell out: First, it became a viral rage. The New York Times took note of it and snapped it up. But these developments aren't going down too well. Wordle enthusiasts are livid. A psychologist puts this on the “nature of things to be impermanent”. Did we mention? Wordle is tracking you now.
Want to advertise with us? We’d love to hear from you.
Write to us here for feedback on The Signal.